Automatische Push en Pull van Declaratieberichten in Care4

Automatische Push en Pull van Declaratieberichten in Care4

    Automatische Push en Pull van Declaratieberichten in Care4

    Overzicht

    Dit artikel legt uit hoe u automatische verzending (Push) en ontvangst (Pull) van declaratieberichten kunt activeren in Care4. U kunt deze functionaliteiten apart in- of uitschakelen, afhankelijk van uw voorkeur.


    1. Functionaliteit Activatie

    1.1 Automatische Pull (Ontvangst Antwoordberichten)

    Doel: Ontvangen van retourinformatie van VECOZO zonder handmatige tussenkomst.

    Stappen:

    1. Ga naar Care4 Onderhoud → Configuratie
    2. Kies de optie ibv.pull
    3. Klik op Bewerken
    4. Zet de instelling voor JW/WMO325 aan
    5. Sla de wijziging op

    Werking:

    • Het systeem controleert om de 5 minuten of er antwoordberichten klaarstaanRetourinformatie wordt automatisch verwerkt in de declaratieregels

    1.2 Automatische Push (Verzenden Declaratieberichten)

    Doel: Direct verzenden van declaratiebestanden naar VECOZO zonder lokale opslag.

    Stappen:

    1. Ga naar Care4 Onderhoud → Configuratie
    2. Kies de optie ibv.push
    3. Klik op Bewerken
    4. Zet de instelling voor JW/WMO325 aan
    5. Belangrijk: Zorg dat Care4Classic systeeminstelling 245 op 'T' staat (standaard is dit 'F')
    6. Sla de wijziging op

    Werking:

    • Declaratiebestanden gaan direct naar VECOZO via de webservice
    • Er worden geen bestanden meer lokaal op de harde schijf opgeslagen
    • Dit verschilt van de handmatige optie "Export Vecozo" in Care4Classic

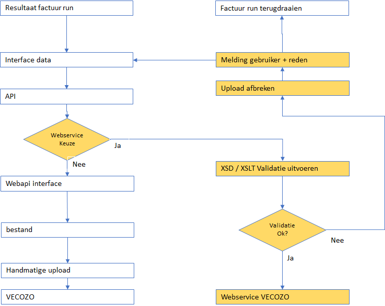
    2. Aanpassingen Heenbericht (Verzending)

    2.1 XSD/XSLT Validatie

    Vóór upload naar VECOZO wordt er een technische validatie uitgevoerd:

    SituatieActie
    Alle facturen geldigUpload naar VECOZO-webservice wordt uitgevoerd
    Minimaal 1 factuur ongeldigUpload wordt NIET uitgevoerd

    2.2 Terugmelding aan Gebruiker

    • Bij interne afkeuring ontvangt de gebruiker een melding met de reden van validatie-afkeur
    • De gebruiker neemt actie in de applicatie om de reden op te heffen
    • Daarna draait de gebruiker de run terug en voert deze opnieuw uit
    • Het uploadproces wordt dan herhaald

    2.3 Terugdraaien Beperking

    • Wanneer een factuur succesvol is geüpload, is terugdraaien niet zonder meer mogelijk
    • Dit om verstoring van de berichtenketen te voorkomen

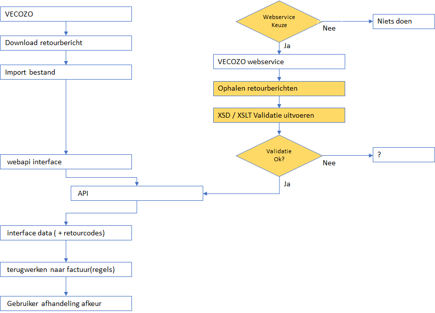
    3. Aanpassingen Retourbericht (Ontvangst)

    3.1 Technische Afkeur door VECOZO

    Wanneer declaratieberichten worden ingediend, valideert VECOZO deze eerst:

    SituatieGevolg
    Technische afkeur (bijv. VECMELD01)Leidt tot volledige afkeur van de betreffende factuur
    Technisch in ordeBericht wordt doorgestuurd naar de ontvanger (gemeente)


    • Related Articles

    • 305 en 307 berichten aangemaakt na update 3.25

      Na de update naar Care4 versie 3.25 willen wij u informeren over een mogelijke situatie die kan ontstaan door een nieuwe procedure in deze versie. In Care4 3.25 is functionaliteit toegevoegd die automatisch de rechtmatigheid van toewijzingen ...
    • Handleiding Care4 Forum

      1 Doel van deze handleiding Deze handleiding is bedoeld voor de functioneel beheerders van Care4 die gebruik maken van het Care4 Forum op het klantportaal van SDB. Dit Forum is een centrale plek waar gebruikers kennis kunnen delen, vragen kunnen ...
    • Goed nieuws: het Care4 Forum komt eraan!

      Goed nieuws: het Care4 Forum komt eraan! Samen weten we meer dan alleen. We gaan nu verder met onze uitrol van het Forum en dat gaan we doen voor het Product Care4 Het Care4 Forum is een plek waar functioneel beheerders van Care4 -klanten elkaar ...
    • FAQ over het Care4 Forum

      FAQ over het Care4 Forum Forum Het Forum is dé plek om vragen te stellen, ervaringen te delen en andere functioneel beheerders van Care4 instellingen te ontmoeten. Samen weten we vaak meer dan alleen. Waar vind ik het Forum ? Het Forum is onderdeel ...